StageManager OFFICIAL SALE

When your game levels are divided into smaller sub-areas, loading entire scenes introduces overhead that your project doesn't need.


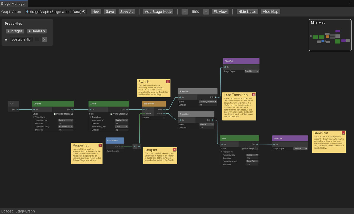
Stage Manager lets you easily manage sub-areas within a larger scene, visually define player paths, and configure camera transitions with a few clicks.


Whether you're building menu systems, branching narratives, multi-area levels, or cinematic experiences, Stage Manager handles the orchestration so you can focus on what makes your game unique.


Features

  • Visual Graph Editor - Design game flow with drag-and-drop nodes
  • Simple Runtime API — Control flow from code with Next(), GoTo(), and events
  • Includes 16 customizable transition prefabs that can be used w/ StageManager or triggered manually with a single line of code.
  • Built-in & URP Support
  • Two demo scenes: Playable micro-game w/ 3 short areas, and a stand-alone transition viewer.
  • Detailed documentation including sample code.
  • Extensible — Add custom transition effects with included templates
  • Compatible w/ Unity 6+

Note: Stage Manager transition prefabs can be used stand-alone both in-camera, and between scenes.


Website: http://r2rgames.com/