LP++: Realistic Internal Ballistics Solver (Thermodynamics) OFFICIAL SALE



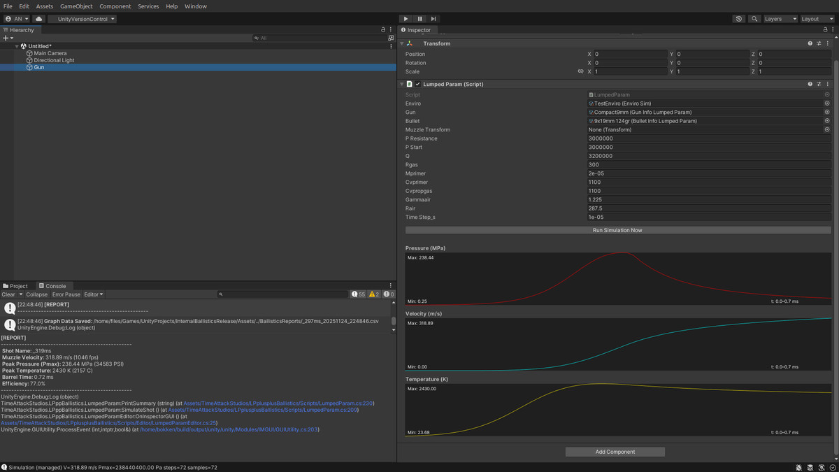
Instead of arbitrarily setting a "damage" or "speed" float, LP++ simulates the combustion of propellant inside the chamber. It calculates the pressure curve, muzzle velocity, and thermal losses in real-time based on physical parameters.


Perfect for tactical shooters, milsims and games where barrel length, caliber, and ammunition type matter. It allows you to run physics in real-time directly on a GameObject, making it easy to use alongside any external ballistics script.


  • Dynamic Behavior: Swap a short barrel for a long one, and watch the muzzle velocity and pressure drop naturally.
  • Real Physics: Powder Combustion follows Vieille's Law. The impetus generated by the burn pushes the bullet down the barrel and the movement is simulated, by default, down to the microsecond.
  • Detailed Parameters: Tweak everything from Propellant Density and Grain Geometry (Web Size) to Specific Heat Ratio (Gamma).
  • Ready to Use: Comes with example weapons and calibers pre-configured so you can start testing immediately.
  • Documentation: Includes a PDF Manual explaining what each physical parameter does.

Features:


  • Scientific Approach: Mathematics based on books, academic and military papers. Results checked against publicly available telemetry on each stage of development.
  • Data Visualization: Generates CSV data to plot Pressure/Velocity graphs.
  • Thermodynamics: Includes variables for Specific Energy (Q) and Thermal Efficiency. Thermodynamics are calculated each timestep(dt), simulating conversion from chemical into mechanical energy.
  • Customizable Ammo: Simulate everything from subsonic 9mm to high-pressure .338 or even custom wildcat rounds and even fantasy rounds.
  • Performance Friendly: Optimized for single-player real-time use. Potentially millions of steps in milliseconds.
  • Extensible: The C# Solver is extensible and generally adaptable to projects. One can simulate, for example, Barrel Erosion and Part Durability using the data from it.

Technical Note: Designed primarily for single-player. For multiplayer, the script should not be run in real-time. A LUT-generating algorithm is recommended.


Disclaimer: Intended for entertainment and simulation purposes only. Not certified for real-world ammunition manufacturing.